File - page 12

How To Edit PDF Files In Office Word 2013
How To Edit a PDF in Word 2013 Click File to open the File Menu. Click Open and select the PDF from either your SkyDrive or from your PC if the file i...
How To Create Bootable Windows 10/8.1/7 ISO From Files/Folders
How do I make a bootable Windows 10 ISO from a folder? How do I create an ISO file from a folder? How do I create a Windows 7 ISO file from a folder? ...
How To Convert Install.ESD To ISO File
How To Convert Install. ESD To ISO File Method 1 of 2. Step 1 The first step is to download ESD Decrypter tool from here. ... Step 2 Now, copy the ESD...
Fix File Explorer Opening Slowly In Windows 10
How can I fix a slow File Explorer? Disable Cortana. ... Check your Quick access list. ... Change folder optimization. ... Use Windows Key + E shortcu...
10 Best Windows 10 File Explorer Tips
The 10 Best Windows File Explorer Tricks and Tweaks Rename Multiple Files. ... Delete File Browsing History. ... Disable Adverts. ... Open File Explor...
How To Boot From ISO File
Operation of the tool is simple Open the program with a double-click. Select your USB drive in “Device” Select “Create a bootable disk using” and the ...
How To Add Pin to Start Option To All File Types In Windows 8.1
How do I pin a file to the Start menu? How do I pin a folder to start? How do I pin a document to my home screen? How do I pin a file to quick access?...
How To Open File Explorer To This PC By Default In Windows 10
By default, File Explorer opens to Quick Access. If you'd rather have File Explorer open to This PC, go to the View tab and then select Options. In th...
XBoot Easily Creates a Multi Boot USB Drive or ISO Image
How do I create a multi bootable USB drive? Can Rufus create multiboot USB? How do you burn an ISO image to USB and make it bootable? Is ISO file boot...
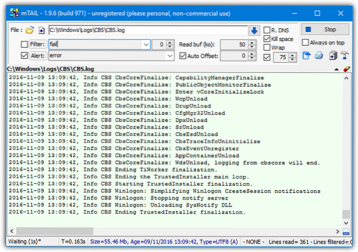
5 Ways To Monitor Log or Text File Changes in Real Time
How do I monitor log files? How do I monitor file changes? What would be a simple way to continuously monitor the log file for a service that is runni...
6 Free Tools To Analyze Windows LNK Shortcut Files
6 Free Tools To Analyze Windows LNK Shortcut Files Lnkanalyser. In terms of ease of use, Lnkanalyser is about as simple as it gets for a command line ...
Run a Program Only Once when you Boot Into Windows
How do I run a batch file in Windows startup? How do I run a batch file on startup without login? What is run once? What is Hkcu RunOnce? How do I mak...