Drive

send to dvd missing windows 10

send to dvd missing windows 10

Boot to the Windows 10 desktop, then launch Device Manager by pressing Windows key + X and clicking Device Manager. Expand DVD/CD-ROM drives, right-click the optical drive listed, then click Uninstall. Exit Device Manager then restart your computer. Windows 10 will detect the drive then reinstall it.

  1. Why is my computer not showing my DVD drive?
  2. How do I fix the CD DVD icon not showing up on my computer?
  3. How do I fix a missing DVD drive in File Explorer?
  4. When I put a CD in my computer nothing happens Windows 10?
  5. How do I check if my DVD drive is working?
  6. Can't find DVD CD-ROM drives in Device Manager?
  7. Why my CD-ROM is not detected?
  8. How do I fix my DVD drive missing from Windows 10 8 7?
  9. How do I reinstall my DVD drive?
  10. How do I install a DVD drive on my laptop?
  11. When I put a CD in my laptop nothing happens?
  12. How do I manually run a disk?

Why is my computer not showing my DVD drive?

Check the drive name in Device Manager, and then reinstall the drive in Device Manager to determine if Windows is able to recognize the drive. In Windows, search for and open Device Manager. Double-click DVD/CD-ROM drives to expand the category. If DVD/CD-ROM drives is not in the list, skip to Reset the computer power.

How do I fix the CD DVD icon not showing up on my computer?

Optical Drives (CD/DVD) Icon Not Showing in My Computer Window

  1. Type regedit in RUN dialog box and press Enter. It'll open Registry Editor.
  2. Now go to following key: ...
  3. Look for "UpperFilters" and "LowerFilters" strings in right-side pane. ...
  4. Restart the system and now you should have access to your optical drives.

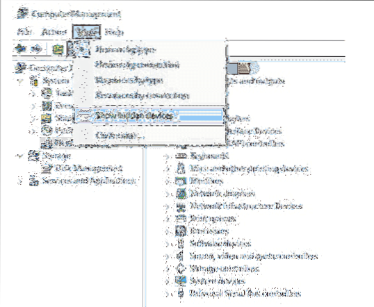
How do I fix a missing DVD drive in File Explorer?

To attempt to repair this, go to Device Manager reached by right clicking the Start button. On the View tab, choose Show Hidden Devices. Under DVD Device, click on Driver tab, first try Update Driver > Automatically. If that fails see if Roll Back is available.

When I put a CD in my computer nothing happens Windows 10?

This probably occurs because Windows 10 disables autoplay by default. Hold down the Windows + R keys to open the Run window. ... Select Browse and navigate to the TurboTax CD on your CD/DVD/RW drive (usually your D drive).

How do I check if my DVD drive is working?

Verify the optical disk drive is recognized in Device Manager

  1. Press the Windows key + R to open the Run dialog box.
  2. In the Run dialog box, type devmgmt. msc then press the Enter key.
  3. In the Device Manager window, expand DVD/CD-ROM drives. Verify that the optical disk drive is listed.

Can't find DVD CD-ROM drives in Device Manager?

Try this - Control Panel - Device Manager - CD/DVD - double click the device - Driver's Tab -click Update Drivers (this will likely do nothing) - then RIGHT CLICK the drive - UNINSTALL - REBOOT this will refresh the default driver stack. Even if drive is not shown continue below.

Why my CD-ROM is not detected?

Corruption in Windows

If the CD-ROM works in Safe Mode but not in normal Windows, a running program is causing the issue, or the drivers are corrupt. Open Device Manager, highlight and remove the CD-ROM by pressing the delete key. ... Windows should then detect the CD-ROM and reinstall it.

How do I fix my DVD drive missing from Windows 10 8 7?

Start DVD Drive Repair, go to the Tools menu and select Device Manager. You can also press Windows+X on your keyboard or right-click the Start button, and select Device Manager from the list to open Device Manager. On the Device Manager window, go to the View menu and select Show hidden devices.

How do I reinstall my DVD drive?

In the System Properties window, click the Hardware tab. On the Hardware tab, in the Device Manager box, click the Device Manager button. In the Device Manager window, click the DVD/CD-ROM icon. Under the DVD/CD-ROM icon, click to select the drive to be reinstalled.

How do I install a DVD drive on my laptop?

How to Install a Laptop DVD Drive

  1. Check to ensure compatibility between your laptop and the DVD drive you purchase. ...
  2. Remove the CD-ROM or DVD drive that your laptop currently has. ...
  3. Flip the laptop back over. ...
  4. Slide the new DVD drive into the empty drive port. ...
  5. Tip.

When I put a CD in my laptop nothing happens?

What's most likely happened is that the “auto run” feature has been turned off – either on your system or on that specific drive. That means that by definition nothing happens when you insert a disc.

How do I manually run a disk?

The steps below detail how to manually run a disk check.

  1. Open 'This PC' (previously known as 'Computer' or 'My Computer')
  2. Right-click on the drive you want to check on and select 'Properties'
  3. Open the 'Tools' tab. ...
  4. Click on the 'Scan drive' button.
  5. The scan will now start.

How To Prevent Users From Changing Theme In Windows 7
How To Prevent Users From Changing Theme In Windows 7 Type gpedit. ... In the Policy Editor, go to User Configuration, Administrative Templates, Contr...
How To Turn On Email Notifications In Windows 8 Mail App
Go to Windows 8 Start Screen and open the Mail app. In mail select Setting from the Charms Bar. In the setting tabs click on Accounts. In this step se...
Recover My Password Free Software To Reset Windows Password
Here is a list of 5 best free Windows password recovery tools that will help you recover forgotten Windows administrator or other user passwords. Ophc...