Drive

How To Easily Name CD/DVD Drive In Windows 10/7

How To Easily Name CD/DVD Drive In Windows 10/7

Right-click on the disk drive that you would like to name or rename, click Rename option and then enter the name you would like to assign for the drive. One can also select the drive and then hit F2 key to start renaming the drive.

  1. How do I change the name of a DVD in Windows 10?
  2. How do I rename my CD drive?
  3. How do I rename a DVD after burning it?
  4. How do I change the DVD drive letter in Windows 7?
  5. Is it safe to change drive letters?
  6. How do I convert DVD to CD?
  7. How do I rename a CD in Windows 10?
  8. What is the computer's drive letter for the CD DVD drive?
  9. How do you name a disc?
  10. How do you rename a disk on a Mac?
  11. Can a DVD RW drive burn CDs?
  12. What do I do if my DVD drive is not showing?

How do I change the name of a DVD in Windows 10?

How to assign a drive letter in Windows 10

  1. Ensure that the drive you're relettering isn't in use and that no files from that drive are open.
  2. Right-click on the Start button.
  3. Click Disk Management to open the Disk Management console.
  4. Right-click the volume that has the drive letter you want to change.
  5. Click Change Drive Letter And Paths.
  6. Click the Change button.

How do I rename my CD drive?

Here's how to change the drive letter:

  1. Open Disk Management with administrator permissions. ...
  2. In Disk Management, select and hold (or right-click) the volume for which you want to change or add a drive letter, and then select Change Drive Letter and Paths. ...
  3. To change the drive letter, select Change.

How do I rename a DVD after burning it?

Answer: A: Answer: A: Once a DVD or CD has been burned and finished you can no longer change the contents or the title of the DVD or CD. You will just have to burn another one remembering to enter the title you require.

How do I change the DVD drive letter in Windows 7?

Select Storage > Disk Management or just run diskmgmt. msc (administrative rights needed). Right click on the CD/DVD icon in the bottom panel and select Change Drive Letter and Paths... Change the letter and select OK.

Is it safe to change drive letters?

There are drives whose letter you can safely change. If a partition contains only data files that you rarely use, changing the drive letter may cause an occasional annoyance but rarely anything worse. External drives' letters can almost always be changed without problems.

How do I convert DVD to CD?

How to Convert a DVD to CD Format

  1. Rip DVD onto the computer. Place the DVD in the computer and opening up the disc in a file viewer. Select all the files on the DVD, copy and paste them in a folder on the computer's hard drive. ...
  2. Check that the DVD files are working. Simply open them in your computer's DVD playing program.

How do I rename a CD in Windows 10?

Renaming disk volumes is fairly simple. Right-click on the disk drive that you would like to name or rename, click Rename option and then enter the name you would like to assign for the drive. One can also select the drive and then hit F2 key to start renaming the drive.

What is the computer's drive letter for the CD DVD drive?

Computers containing a hard drive always have that default hard drive assigned to a C: drive letter, and the CD-ROM or another disc drive is the last drive letter (e.g., D:).

How do you name a disc?

From My Computer or This PC, right-click the drive you want to rename.

  1. In the drop-down menu that appears, select Properties.
  2. In the Properties window, under the General tab, type a new name in the Label box (A), click Apply (B), and then click OK (C).

How do you rename a disk on a Mac?

You can rename any disk connected to a Mac.
...
Rename disk in macOS

  1. Right-click the disk in the column on the left.
  2. Select Rename from the context menu.
  3. The disk name will become editable in the pane on the right.
  4. Enter a new name, and tap Enter to save it.
  5. The disk will be renamed.

Can a DVD RW drive burn CDs?

For example, a CD-RW and DVD-RW are examples of drives capable of burning a CD.

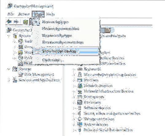
What do I do if my DVD drive is not showing?

Check the drive name in Device Manager, and then reinstall the drive in Device Manager to determine if Windows is able to recognize the drive. In Windows, search for and open Device Manager. Double-click DVD/CD-ROM drives to expand the category. If DVD/CD-ROM drives is not in the list, skip to Reset the computer power.

How To Disable Databases Are Out Of Date Notification In Kaspersky
Step 4 Click on the Settings button under Notify about the events and then uncheck screen box next to Databases are out of date (under Important event...
How To Hide/Disable Navigation Pane (Left Pane)
How to Hide the Navigation Pane in Windows 10 File Explorer Right click the Start menu and choose File Explorer from the available options. Click the ...
How To Use Windows Defender To Scan Files And Drives In Windows 8
From the Start screen type defender and click the Windows Defender icon under the search results. Now select the Settings tab, Advanced and check Scan...